This website requires JavaScript.
Explore
Help
Sign In
lingyuzeng
/
bttoxin-pipeline
Watch
1
Star
0
Fork
0
You've already forked bttoxin-pipeline
Code
Issues
Pull Requests
Actions
Packages
Projects
Releases
Wiki
Activity
Files
166af502196a33c540aa43dcfd190cf2c274fef8
bttoxin-pipeline
/
bttoxin-pipeline.png
hotwa
665506e1a5
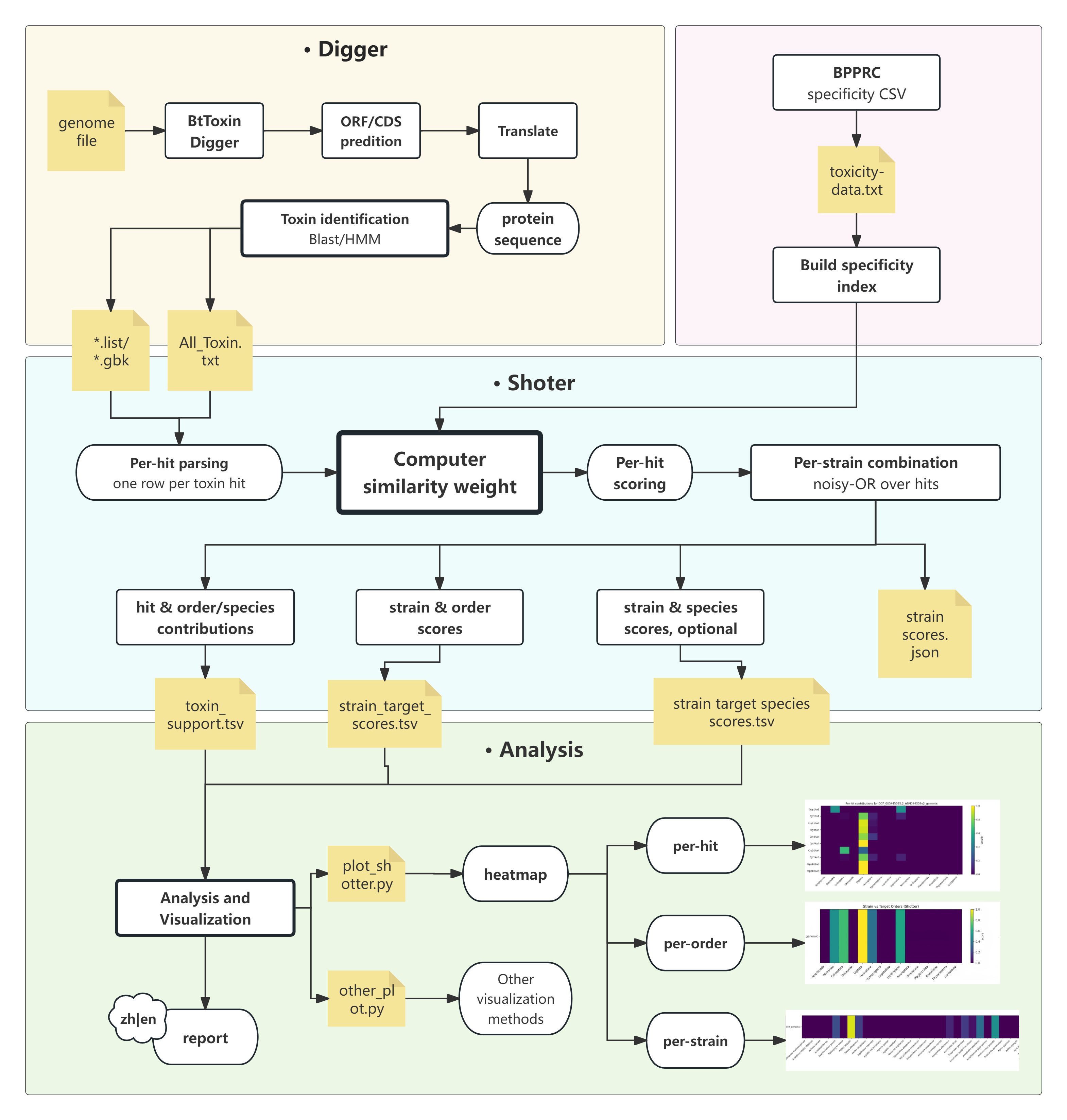
docs: add pipeline architecture diagrams
...
- Add bttoxin-pipeline.png and .svg workflow diagrams
2026-01-08 17:00:14 +08:00
544 KiB
3139x3295px
Raw
History
Reference in New Issue
View Git Blame
Copy Permalink